Generate New Budget
The Generate New Budget section can be found in the Yearly Tasks, Year End Close section. It allows users to create a new budget for a year based on a chosen year’s actual numbers or budget numbers, while also giving the user the option to apply a budget multiplier to increase or decrease the selected year’s numbers.
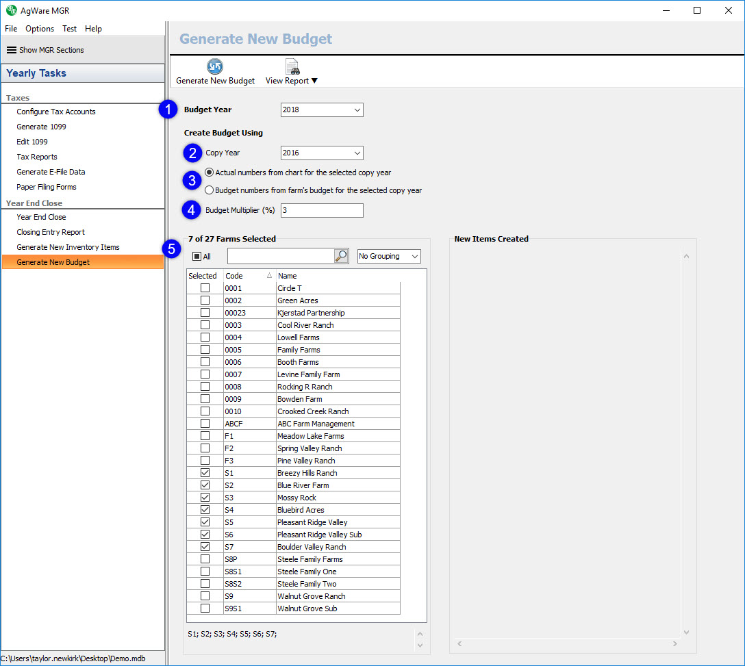
The first step to generate a new budget is to choose the year you would like to create the new budget for using the budget year drop down (1). AgWare allows you to create a budget for the current year, next year, or the year after next. Next, you’ll choose the copy year using the copy year drop down (2). Then, you’ll choose which numbers you would like to copy – the actual numbers or the budget numbers (3) – from the selected copy year. If you choose to copy the actual numbers, you’ll need to make sure to choose a copy year within the selected farm’s fiscal period. Similarly, if you choose to copy the budget numbers and there aren’t any budget numbers for the selected copy year, you will see an error. Next, you’ll enter the budget multiplier into the budget multiplier field (4), if desired. By default, the budget multiplier is zero. If you enter a positive number, the program will increase the copied numbers by the percentage entered; however, if a negative number is entered for the budget multiplier the program will decrease the copied numbers by the percentage entered. The last step is to select the farms you would like to generate the budgets for (5).

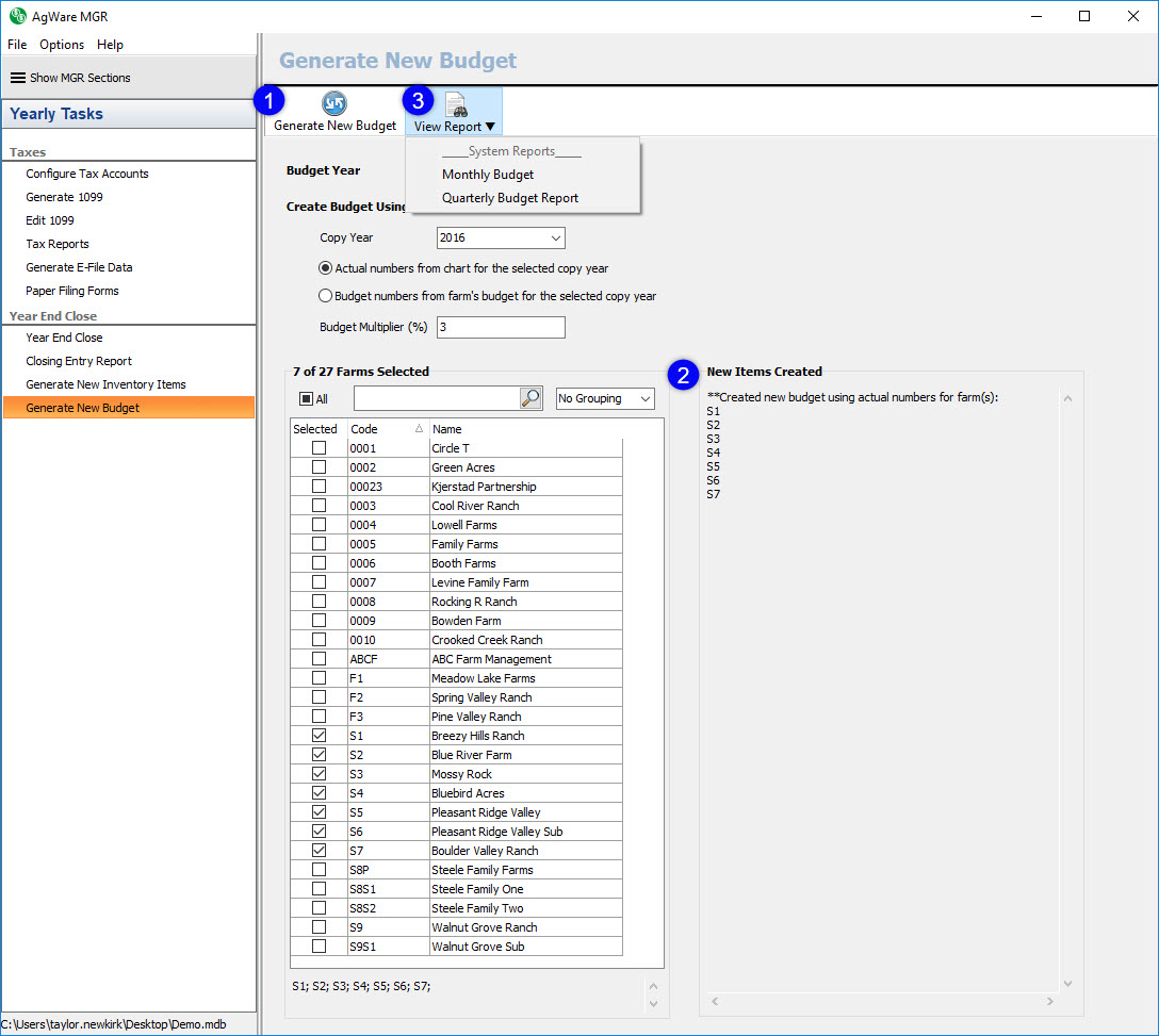
Once you have all of your criteria information entered, you’ll click the Generate New Budget button on the toolbar (1). Once the new budgets have been generated, you will see a confirmation message in the new items created section (2). You can then use the view report button on the toolbar (3) to view the budget system reports, or any custom budget reports you have created.

Once the new budgets have been generated, you can view the individual farm budgets on the Farms, Edit Farms, Budget tab. You can also edit or create a new budget in the Budget Tab.