Process Reminders Wizard
The Process Reminders Wizard is found in the Transactions section of the MGR program. This wizard allows users to process a farm reminder by either creating it or closing it.
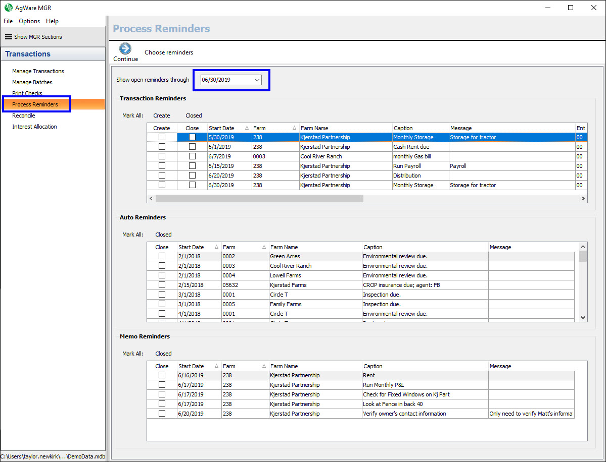
The first step of the wizard contains three grids separating the open reminders by type. By default, the grids only show open reminders between the through date that is entered to two years prior to that date. The through date defaults to the Sunday after today’s date. When changed (either by entering the date or using the drop down to display the calendar pop out), the grids will update to show open reminders in the new date range.
The top grid contains the transaction reminders, the middle grid contains the auto reminders, and the bottom grid contains the memo reminders. Any combination of transaction, auto, and memo reminders can be processed through the wizard at one time. The grids can also be sorted and filtered if desired.

Transaction Reminders
A transaction reminder can either be created or closed. If the create box is checked, then once the wizard is complete there will be a working transaction in a new batch for the selected reminder(s). If the close box is checked, then no transaction will be created and the reminder will simply be marked as closed. A transaction reminder only needs to be created or closed. The create function will also close the reminder.
To create a transaction from a transaction reminder, check the create box next to the desired reminder(s). Next, click continue to move to step two of the wizard. Step two contains a grid view and a form view where some of the transaction details can be edited if needed. The editable transaction fields are the date, production year, amount, corresponding check box (either print check or auto fee), invoice number, check number, and description. Any other fields that need to be edited will have to be done in the manage transaction section once the transaction has been created.


Once the transaction details are correct, click the continue button. This will now load the closed reminders report. In between step two and three, the program created the new batch with the working transaction(s) based on the information from the previous step. The new batch ID and transaction number(s) are shown on the closed reminders report. The batch is not automatically posted, so any changes can be made to the working transaction as needed. This is a normal batch, just as if it was created by the user in the manage transactions section. The manage batch toolbar button will load the manage batches screen where the batch can be edited or posted. All transaction reminders created through the wizard at the same time will be in the same batch.

To close a transaction reminder, check the close box next to the desired reminder(s). Then, click the continue button on the toolbar. Since the user is simply closing the transaction, it is marked as completed and the closed reminder report is shown. Click the done toolbar button to reset the wizard back to step one.

Auto Reminders
To close an auto reminder, check the close box next to the desired reminder(s). Next, click the continue button on the toolbar. This loads a grid view where the next date can be edited. The next date is calculated based on the cycle code that was selected for this particular date reminder. For instance, if my start date is 2/1/2018 for the environmental review due and the cycle code is A2- Annual February, then my next date will be 2/1/2019. Once you close this auto reminder, the environmental review due date on the Farms, Land tab will be updated to 2/1/2019. If the desired next date is different than what is shown, you can change the next date in this second step of the wizard by entering the new date.

Next, click the continue button to process the auto reminders. This will now load the closed reminders report. Click the done toolbar button to reset the wizard back to step one.

Memo Reminders
To close a memo reminder, check the close box next to the desired reminder(s). Next, click the continue button on the toolbar. There are no additional actions for a memo reminder, so you will see the closed reminder report displaying the memo reminder(s) that was closed. Click the done toolbar button to reset the wizard back to step one.

If there are multiple reminder types chosen to create and/or close, the program will process any transaction reminders, then auto reminders, and lastly the memo reminders. This means that when going through the wizard you could potentially have up to four steps to complete – the selection of reminders, editing transaction details, editing auto reminder next dates, and then the closed reminder report. The following is an example of what the closed reminder report will look like if transaction reminders are both created and closed, an auto reminder is closed, and a memo reminder is closed all in one pass through the wizard.
