Statement Setup
Import Old Setup
If you previously setup any AgWare statement configurations, we have added a simple import option for you. You’ll choose your statement configuration from the drop down selector at the top of the screen, and click the Import Old Setup toolbar button. This will take your previous AgWare statement configuration and convert it to the new format. However, you will still need to configure each of the options for the groups and line items. You can then repeat this process for each statement configuration you have. This import option only applies to AgWare statements. It will not convert AccuFarm statement files into our format.

Adding a new statement setup
The first step to add a new statement setup is to click on the “Add New Setup” button to the right of the statement setup selector drop down. This will enable the code and name fields for editing. The statement setup code is a user defined unique code, and the statement setup name is also user defined. Once you have entered both the code and the name, click save.


AgWare is using a folder tree layout for the groups and line items with the groups being represented as folders, while the line items display the balance contained in the attached GL account(s). The order that the items appear in the setup tree is the order they will be printed on the statement report. You can drag and drop items to rearrange them in the tree, or use the sort order buttons located below the setup tree.
There are four default root items in the line tree setup – sub farms, single farms, primary farms, and summary. The sub farms root item will contain the layout for sub farm setup, the single farms root item will contain the layout for single farms, the primary farm root item contains items you would like to summarize on your primary farm statement such as total crop income for a primary farm’s sub farms, and the summary root item is used for summarizing items at the owner group level.

Groups
To add a group to your statement setup, select the desired parent group, and click the Add Group (1) button. If this is your first group, select the Sub Farms default root group, and then click the Add Group button. To set the line item display name, simply click directly on the line item and start typing the desired text (2). For each group in your statement setup, there are multiple options to configure. The first option is to choose the normal balance of the group (3). Choose either credit or debit from the drop down. By setting the normal balance, all groups and line items contained within the current group will be combined based on that normal balance. The next option, repeat per farm (4), only applies to those items contained in the Summary default root group. When set, it will repeat the current group for each sub farm. The next option is the suppress detail checkbox (5). When checked, this will suppress all items contained within the group, only printing the group name and a sum of all details contained within the group. If you would like the group header to be printed on the report you’ll check the “Show Header” check box (6) . When printed on the report, the text displayed in the group folder of the setup tree is the text that will be printed. If you would like a group footer to be printed on the report, you’ll check the “Show Footer” check box (7). Once you check the Show Footer box, you’ll see a Footer Text text box (8) appear. You’ll then need to enter the desired footer text to be printed on the report. By default, we set this to Total “Your Group Name Here”. You can change this by deleting the text in the box and typing your desired text. All footers shown on the report will include a sum of the line items contained within the group.

Line Items
Before adding a line item, you’ll select the desired group to add the line item into. This can either be a group you have added, or you can choose a default root group to insert the line item at the top level. Then, click the Add Line Item (1) button. To set the line item display name, simply click directly on the line item and start typing the desired text (2). Next, click the add GL account(s) button (3) to attach a GL account(s) to the selected line item. This will pop up a GL selector window (4) that allows you to filter the list of GL accounts and select multiple GL accounts at a time. There are two options on this window: you can hide accounts already selected (5) within this statement setup, and you can hide unused accounts (6) by checking the appropriate box at the top of the window. The hide unused accounts option will hide all accounts in the database that are not used on any farm. Once you have selected the desired GL account(s), click on the Select button (7) to add it to the GL accounts grid. You can add as many GL accounts to each line item as needed.


You can also use the ‘quick add’ GL account selector to add a GL account to a line item. This allows you to simply type in the GL account code to attach the GL account to the line item without having to use the GL account selector pop up in the add account button. You’ll start by entering or selecting the enterprise code into the first field, then you’ll enter or select the account code, and last you’ll enter or select the subaccount code. Alternatively, you could enter the GL account description into the last field if you do not know the account code. Once you select or enter the GL account in the account selector, you’ll click the Quick Add button to add it to the line item.

There are four additional options to set for each line item: show zero amounts (1), repeat per farm (2), reverse sign (3), and print value type (4). When the show zero amounts option is checked, the line item will be printed on the report even if the print amount is zero. The repeat per farm option only applies to those items contained in the Primary Farms or Summary default root groups. When set, it will repeat the current line item for each farm or sub farm. Reverse sign allows you to reverse the sign of the line item so that you can easily print cash flow summaries on your statement report. The print value type allows you to choose which dollar amount is printed for the selected line item; the period amount, beginning balance, ending balance, debit balance, or credit balance. The default value for the print value type is the period amount.

There are five special line item types under the Add Other button: (1) Add Beginning Cash Balance, (2) Add Ending Cash Balance, (3) Add Reference Item, (4) Add Spacer Line, and (5) Import GL Accounts.

1 and 2: Beginning and Ending Cash Balances
Beginning and ending cash balance can be added to an existing group or directly under one of the default root groups. When you add a cash balance item to your setup, the only option to configure is repeat per farm. Similar to groups and line items, repeat per farm only applies to those items contained in the Primary Farms or Summary default root groups. When set, it will repeat the cash balance line item for each farm or sub farm.

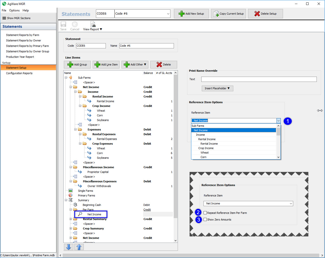
3: Reference Items
Reference items are line items that point to a group or line item higher in the setup tree, and displays the balance of the referenced item. Once you add the reference item, you’ll then need to choose the item to reference in the drop down list (1). The repeat per farm option (2) only applies to those items contained in the Primary Farms or Summary default root groups. When set, it will repeat the cash balance line item for each farm or sub farm. You can also choose to show the reference item even if the dollar amount is zero by checking the show zero amounts option (3).

4: Spacer Line
Spacer line items give you the ability to add an empty line in between printed lines. You can add as many spacer line items to each statement setup as needed. If you need two lines of space together, you’d add two spacer line items right after each other.

5: Import GL Accounts
The import GL accounts button allows you to import one line item per selected GL account within the selected group (either an existing group or under one of the default root groups). Simply click the button to pop up the GL account selector, choose the desired GL accounts to add, and then click the select button. You will then see one line item added for each GL account selected, and the GL account will automatically be attached to the line item. You’ll then need to configure the various line item options as mentioned above.


Print Name Override
For each item in your statement setup, you have the option to override the printed text by utilizing the print name override options. These options include inserting the farm code, farm name, bank code, or bank name into the printed text. There is also the option to use the farm’s chart description for the printed text. You can use any combination of these five options, as well as entering any additional text you may want. If anything is entered into the print name override text box, it will completely override the display text you entered in the line tree.
When you click on an item in the Insert Placeholder button list, you will see it populate in the text box above the button. The text of the option will be in angled brackets (shown below), i.e. <FarmCode>. It is important not to remove the angled brackets from the text, as this will cause it just print the text FarmCode rather than actually printing the farm’s code.

Delete Line Tree Items
If you need to delete an item in the line tree, simply select it and click the delete button. Note: If you select a group that contains children in the line tree and click the delete button, the program will delete the group and all of its children.
Delete Statement Setup
Sometimes statement setups are no longer needed, either because you created a new one or would like to simply start fresh. In this case, click on the delete setup button to completely delete your statement setup. This action cannot be undone.
Copy Statement Setup
If you already have a statement setup configured, and you need to create a second setup that only requires slight changes you can choose to copy the current setup. This will create a duplicate of the current setup. It will place “_Copy” at the end of the statement code in the Code field, and “Copy of” at the beginning of the statement code in the Name field. You can change this as desired.





